Project: Web Shop

An in-depth look at the development process and technologies.

Back to Portfolio
Webshop Main Screen

Overview

This project is a functional web application built to demonstrate the integration of frontend and backend technologies. It features a dynamic user interface where users can browse products, and a secure administration panel for managing content.

Technologies Used:
  • HTML5 & CSS3
  • PHP (Backend Logic)
  • MySQL (Database)
  • Bootstrap 5

How It Works

The application allows users to input data through secure forms. This data is processed by PHP scripts which validate the input before interacting with the MySQL database.

Key technical features include:

  • Form Validation: Both client-side and server-side validation to ensure data integrity.
  • Security: Utilization of Prepared Statements (PDO) to prevent SQL Injection attacks.
  • Dynamic Content: Products are fetched from the database and rendered dynamically in the HTML.
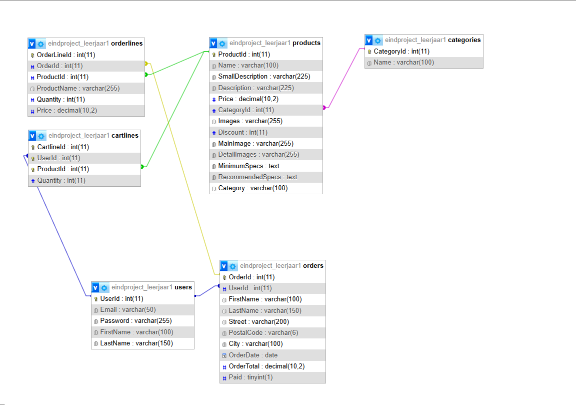
Database Structure

Gallery & Screenshots